Advantech Corp PCM-3343EF-256A1ESingle Board Computers PC/104 Vortex86DX 1GHZ module with VGA/LVDS/TTL, 2LAN, 2COM, 4USB, 256MB DRAM
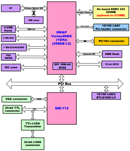
The Advantech PCM-3343EF-256A1E is a fanless, cost-effective and PC/104 single board computer (SBC) based on DM&P Vortex86DX-800MHz. It is designed for a wide range of applications, including instrumentation and measurement, industrial automation, embedded systems, medical, military, transportation, and network security. It features onboard memory, LCD, Ethernet, CF, and other I/O ports. It is a reliable and robust platform for embedded applications. It is designed for long-term availability and supports a wide range of operating systems, including Windows, Linux, and DOS. It is also RoHS compliant and has a wide temperature range of -20°C to +70°C. The PCM-3343EF-256A1E is an ideal solution for embedded applications that require low power consumption, high performance, and long-term availability.
- TypeParameter
- Factory Lead Time13 Weeks
- Package / CaseModule
- Watchdog TimersYes
- Operating Temperature0°C~60°C
- Published2010
- Size / Dimension3.8 x 3.5 96mmx90mm
- Part StatusActive
- Moisture Sensitivity Level (MSL)1 (Unlimited)
- Speed800MHz
- Core ProcessorVortex86DX
- Ethernet10/100Mbps
- USBUSB 2.0 (4)
- Number of Cores1
- RAM Capacity/Installed512MB/256MB
- Storage InterfaceCompactFlash, PATA, SPI
- Video OutputsLVDS, TTL, VGA
- Expansion Site/BusPC/104
- Digital I/O Lines16
- Cooling TypeHeat Sink
- RS-232 (422, 485)4
- RoHS StatusRoHS Compliant


Product
Brand
Articles
Tools












